This website requires JavaScript.
Explore
Help
Register
Sign In
dschick
/
git_bsmd
Watch
1
Star
0
Fork
0
You've already forked git_bsmd
Code
Issues
Pull Requests
Actions
Packages
Projects
Releases
Wiki
Activity
5219701404
git_bsmd
/
AIS
/
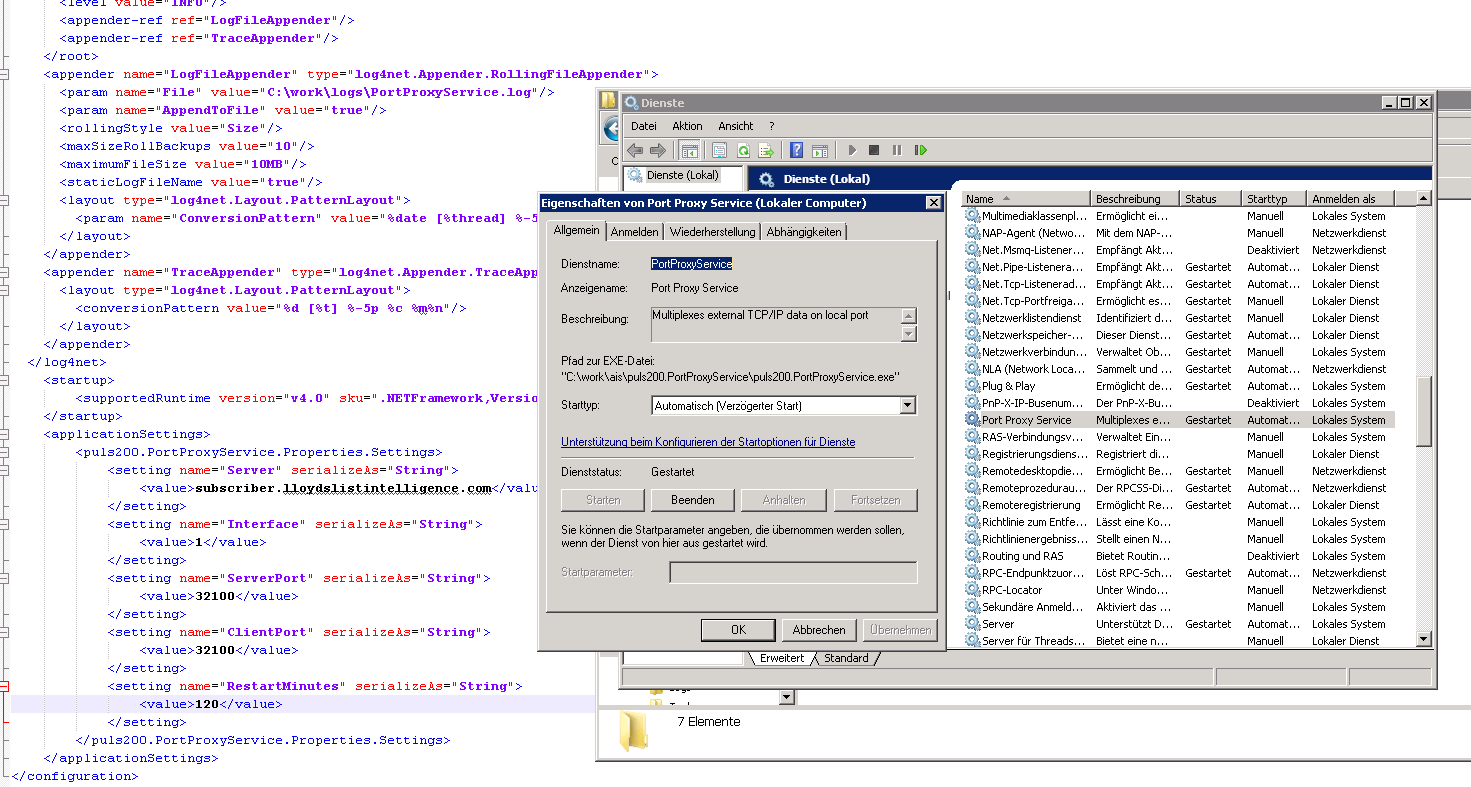
PortProxy.png
Daniel Schick
26a668a4d9
5.0.15: Port Areas
2018-08-28 10:03:12 +00:00
105 KiB
1471x787px
Raw
History