This website requires JavaScript.
Explore
Help
Register
Sign In
dschick
/
git_bsmd
Watch
1
Fork
0
You've already forked git_bsmd
Code
Issues
Pull Requests
Actions
Packages
Projects
Releases
Wiki
Activity
bc19b63d95
git_bsmd
/
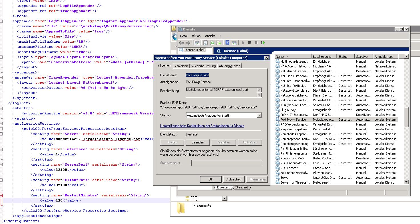
AIS
/
PortProxy.png
Daniel Schick
26a668a4d9
5.0.15: Port Areas
2018-08-28 10:03:12 +00:00
105 KiB
1471x787px
Raw
History